新闻中心

西安交大-世和基因PScnv模型:攻克“无配对样本”CNV高精度检测难题

世和基因学术文章

导语

拷贝数变异(CNV)是驱动癌症发生、发展的关键基因变异,也是精准诊疗的重要靶点。然而,在基于杂交捕获的靶向测序中,覆盖深度受实验批次效应和样本差异等多种因素影响,给临床尤其是无匹配对照样本的CNV检测带来巨大挑战。

针对这一痛点,西安交通大学王嘉寅教授、王旭文教授团队与世和基因合作,创新研发PScnv个性化自标准化CNV检测模型。该模型无需匹配对照样本,依托预建正态样本库与样本内在稳定染色体信息,即可有效抑制系统噪声并自动校正样本特异性偏差,检测性能超越行业主流工具,为CNV检测提供更优方案。相关成果已于近日发表在生物信息学权威期刊Bioinformatics(IF=5.4)。

研究亮点

1、首创个性化自标准化模型:自动识别样本内“稳定染色体”作为动态内参,从根本上解决了因样本保存条件或测序波动导致的检测误差,实现精准降噪。

2、提升极低信号检出率:在无匹配对照样本的前提下,PScnv在ERBB2等关键靶点上实现了100%的检测一致性,为肿瘤精准用药提供可靠依据。

3、重塑临床检测可及性:PScnv不仅大幅降低测序成本,更解决了穿刺活检等样本稀缺场景下的检测难题,推动大规模临床普及。

研究内容

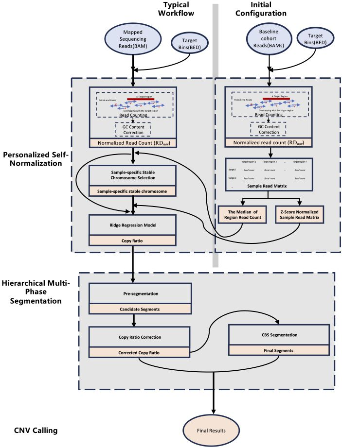
PScnv采用分层的多阶段处理框架:首先对原始测序数据进行区域长度和GC含量校正,消除基础技术偏差;之后自动筛选样本特异的“稳定染色体”,结合预建正态样本库,通过岭回归模型生成个性化参考标准;经多阶段分段优化,最终标注CNV变异状态,输出清晰可解读的检测结果。

PScnv算法整体流程图

图1. PScnv算法整体流程图

研究结果

1. PScnv在临床验证中表现优异

研究团队通过3000个模拟CNV事件、139例中国癌症患者临床样本(覆盖肺癌、乳腺癌、结直肠癌等常见癌种),以FISH检测为金标准开展全面验证,PScnv表现出极高的准确性:

ERBB2:F1分数达到1.00;

MTAP:F1分数达到0.88;

MET:F1分数达到0.81。

在无匹配对照设置下,PScnv在MET、ERBB2、MTAP三个基因位点的检测性能与其它工具的对比

图2. 在无匹配对照设置下,PScnv在MET、ERBB2、MTAP三个基因位点的检测性能与其它工具的对比

在匹配对照设置下,PScnv在MET、ERBB2、MTAP三个基因位点的检测性能与其它工具的对比

图3. 在匹配对照设置下,PScnv在MET、ERBB2、MTAP三个基因位点的检测性能与其它工具的对比

2. 核心指标全面领先主流工具

在139例经FISH验证的肿瘤样本中,将PScnv与其他CNV检测工具(CODEX2、XHMM、CNVkit和FACETS)进行横向对比。结果显示,PScnv在灵敏度(0.864)、特异性(0.877)及精确度(0.864)等关键指标上均优于对比工具,展现出更强的鲁棒性。

PScnv与其他CNV检测工具的总体性能指标汇总

表1. PScnv与其他CNV检测工具的总体性能指标汇总

3. 复杂样本下的卓越稳定性

在涵盖6个不同肿瘤纯度的模拟测试中,PScnv即使在肿瘤纯度较低、信号微弱的情况下,依然能通过个性化建模锁定稳定参考区域,避免了传统预建正态样本库方法因“基线不匹配”导致的假阳性或假阴性结果。

在模拟数据集上,无匹配对照场景下,PScnv与CODEX2、CNVkit-B、XHMM等工具的性能对比

图4. 在模拟数据集上,无匹配对照场景下,PScnv与CODEX2、CNVkit-B、XHMM等工具的性能对比

结语

世和基因致力于肿瘤精准医学前沿技术的开发与转化,此次推出的PScnv模型进一步提升了临床CNV检测的精度。这一产学研合作成果,不仅丰富了世和基因在结构变异检测领域的技术储备,也为临床上寻找靶向用药机会、评估患者预后提供了强有力的技术保障。未来,世和基因将继续深耕技术创新,助力肿瘤精准诊疗的深度普及,惠及更广泛患者群体。

专家简介


王嘉寅教授

王嘉寅 教授

西安交通大学教授、博士生导师

  • 西安市政协委员、十三届全国青联委员、陕西省青联委员、西安市青年联合会副主席

  • 部级重点人才计划入选者、陕西省杰出青年科学基金获得者

  • 曾获得西安交通大学“青年拔尖人才支持计划”资助

  • 兼任陕西省医疗健康大数据工程研究中心副主任

  • 主要从事大数据驱动的医养贯通与全周期健康管理创新的研究和实践。主要包括:针对肿瘤组学数据的数据质量管理与分析流程优化;基于有限异质样本的疗效关联分析与治疗方案推荐;面向诊疗康养全程的癌症演化预测与复发风险预警

王旭文 教授

王旭文 教授

西安交通大学助理教授

  • 西安交通大学第二附属医院副研究员

  • 2023年1月至2024年2月于美国哈佛医学院任访问学者

  • 2024年2月至2024年7月于美国哈佛医学院任高级助理研究员

  • 学术服务:担任 Neural Regeneration Research、BMC Medical Genomics、BMC Cancer、Translational Oncology 等期刊审稿人,并担任 IEEE BIBM 2025 和 2026 学术研讨会(Workshop)Chair

  • 以第一作者身份在 Bioinformatics、Briefings in Bioinformatics、PLOS Computational Biology 等国际期刊发表论文数篇

  • 以第一完成人身份荣获第十五届“中国创造学会创造成果奖”科学技术进步奖二等奖

  • 研究兴趣:聚焦临床测序数据的基因变异智能分析与算法开发、基于大模型的检测流程优化,以及基因变异在肿瘤发生发展与演化中的生物学机制研究